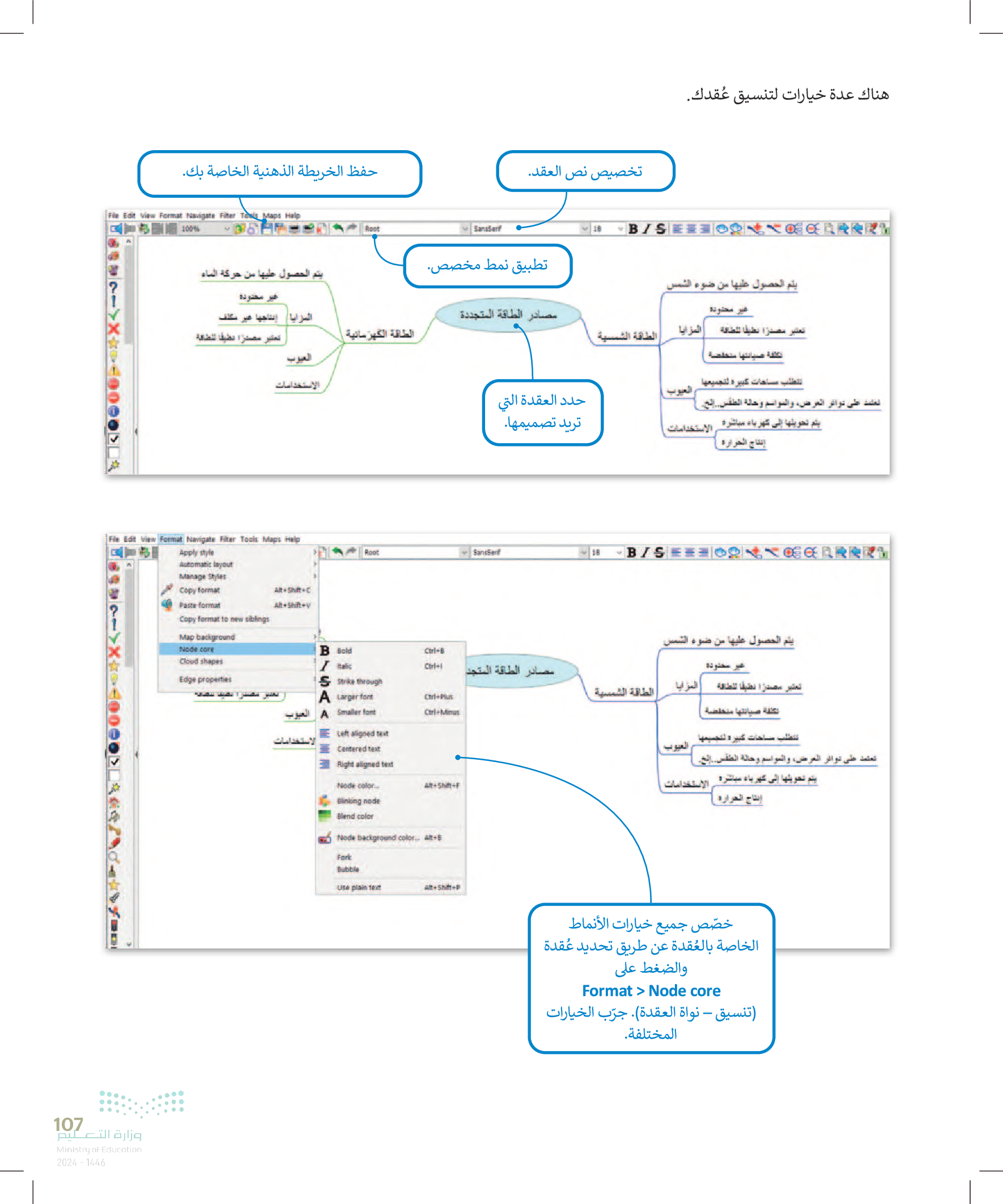
من 214